DCSL3C-02C24X-5S-это компактный и эффективный коммутатор для центров обработки данных, оснащенный 2 портами восходящей линии связи QSFP28 × 100G и 24 портами нисходящей линии связи SFP 10G, что делает его идеальным решением для малых и средних центров обработки данных, корпоративных серверных комнат и развертывания на границе. Разработанный для использования в верхней части стойки (ToR) или на листовом уровне, он предлагает высокопроизводительное подключение 10G для серверов и хранилищ, а восходящие каналы 100G обеспечивают бесшовную интеграцию с коммутаторами позвоночника или ядра, поддерживая высокопроизводительные и масштабируемые сетевые архитектуры.
Порты 100G QSFP28 поддерживают гибкие конфигурации, включая прорыв 4 × 25G или 2 × 50G, что позволяет адаптировать сетевые конструкции на основе конкретных потребностей в полосе пропускания. Благодаря расширенным функциям коммутации на уровне 2/3, низкой задержке и поддержке таких протоколов, как VXLAN, MLAG и BGP/OSPF, этот коммутатор создан для поддержки современных виртуализированных сред, интеграции SDN и облачных приложений.
DCSL3C-02C24X-5S-это компактный и эффективный коммутатор для центров обработки данных, оснащенный 2 портами восходящей линии связи QSFP28 × 100G и 24 портами нисходящей линии связи SFP 10G, что делает его идеальным решением для малых и средних центров обработки данных, корпоративных серверных комнат и развертывания на границе. Разработанный для использования в верхней части стойки (ToR) или на листовом уровне, он предлагает высокопроизводительное подключение 10G для серверов и хранилищ, а восходящие каналы 100G обеспечивают бесшовную интеграцию с коммутаторами позвоночника или ядра, поддерживая высокопроизводительные и масштабируемые сетевые архитектуры.
Порты 100G QSFP28 поддерживают гибкие конфигурации, включая прорыв 4 × 25G или 2 × 50G, что позволяет адаптировать сетевые конструкции на основе конкретных потребностей в полосе пропускания. Благодаря расширенным функциям коммутации на уровне 2/3, низкой задержке и поддержке таких протоколов, как VXLAN, MLAG и BGP/OSPF, этот коммутатор создан для поддержки современных виртуализированных сред, интеграции SDN и облачных приложений.
Особенности
На основе высокопроизводительной микросхемы
Которые разработаны на основе микросхемы коммутации Ethernet CTC7132. CTC7132-это высокопроизводительный чип, который помогает DCSL3C-02C24X-5S соответствовать требованиям сетей Metro/Enterprise/HCI.
Различные типы портов
Поддержка портов 1G/2,5G/10G/25G/40G/100G для удовлетворения различных сетевых требований.
Проектирование системы для зеленого и энергосбережения
Умная регулировка ВЕНТИЛЯТОРА и в реальном времени технология контроля расхода энергии обеспечены для цены резервирования обслуживания и помогают построить зеленую и энергосберегающую сеть.
Индивидуальный профиль для различных сценариев развертывания
Технология Flexible Table Management (FTM) предлагает несколько профилей конфигурации размеров таблиц в качестве оптимального выбора для различных сетевых сценариев. Поддержка таблиц MAC-адресов до 120 КБ. Поддержка до 60K таблиц IP-маршрутизации.
Интеллектуальный Ethernet OAM: завершенное управление неисправностями сети и гарантия производительности
С помощью IEEE802.1ag и ITU-T Y.1731 сквозной OAM поставщики услуг Ethernet могут отслеживать услуги, проверять сквозную производительность и обеспечивать соответствие качества обслуживания соглашению.
Метод управления неисправностями включает CCM, LTM и LBM. Целевые показатели производительности включают измерение задержки и джиттера. Поддержка удаленного управления, мониторинга сети, индикации неисправностей сети, удаленного обратного хода и поиска параметров MIB в соответствии со стандартом 802.3ah EFM.
Виртуальная сеть и интеллектуальные функции сети без потерь
Поддержка передовых технологий: приоритетное управление потоком (PFC), явное уведомление о перегрузках (ECN) и т. Д.
Поддержка MLAG (агрегация каналов с несколькими шасси) для агрегирования каналов между различными устройствами. MLAG может построить систему Active-Active для повышения надежности сетевых каналов от уровня одной платы до уровня устройства. MLAG использует одноранговую связь между устройствами для объединения двух устройств и логически делает их одним устройством. Порты двух разных устройств объединяются в агрегированные порты, и все порты могут передавать трафик данных. MLAG необходимо управлять устройством соответственно, но конфигурации проще, чем штабелирование, перезагрузка НЕ требуется после настройки MLAG. Переадресация и настройка обрабатываются на локальном устройстве, в нормальном состоянии трафик НЕ передается через одноранговую линию связи, пропускная способность одноранговой линии не является узким местом сети и задержка низкая.
Поддержка технологии наложения (включая NVGRE/VXLAN/GENEVE и т. Д.). Overlay может создавать пакеты уровня 2 в сетях уровня 3 с помощью заголовка NVGRE/VXLAN/GENEVE для инкапсуляции всех пакетов Ethernet. Overlay решает проблему ограничения размера таблицы MAC в традиционных сетях уровня 2, решает проблему ограничения количества идентификаторов VLAN и решает проблему динамической настройки сети, которая не может быть выполнена VLAN/VPN. Используйте VXLAN, например, 24-битный идентификатор VNI может поддерживать не более 16777215 логических сетей, сети уровня 2, построенные VXLAN, могут сохранять тот же IP/MAC и т. Д. При перемещении добродетельной машины.
Поддерживает RPC-API для SDN (программно-определяемая сеть). SDN-это новая архитектура сети, которая может существенно упростить управление и обслуживание, разделив плоскость управления и плоскость данных сети.
Высокая надежность
Питание от модулей питания с возможностью горячей замены, которые поддерживают резервирование AC/DC 1 1; Вентиляторы поддерживают резервирование 5 1/3 1; Поддержка технологии мониторинга окружающей среды в реальном времени для определения температуры набора микросхем, состояния вентилятора и мощности и т. Д. Поддержка LACP/ECMP/VRRP/VARP/STP/RSTP/MSTP/Smart Link/BFD/ERPS/G.8031/G.8032/Load-Balancing и т. Д. Для эффективной защиты сетевого трафика во всем.
Запатентованная технология «Sysmon» для мониторинга состояния процессора может принимать меры при ошибке системы.
Выдающийся контроль QoS
Обеспечьте 10 аппаратных очередей на порт (8 одноадресных очередей, 1 многоадресная очередь, 1 очередь монитора, 1 одноадресная очередь ЦП, 1 многоадресная очередь ЦП). Поддержка многоступенчатой технологии планирования, такой как WDRR (взвешенный дефицит Round Robin)/SP (строгий приоритет) и TD (хвостовое падение)/WRED (взвешенное случайное раннее обнаружение), чтобы предотвратить заторы. Механизм планирования очереди поддержки гибкий для того чтобы сделать формировать для движения очереди или порта.
Полицейские входа и выхода обеспечивают интеллектуальный мониторинг полосы пропускания, который поддерживает настройку степени детализации в соответствии со скоростью порта. Можно поддерживать как srTCM (односкоростной трехцветный маркер), так и trTCM (двухскоростной трехцветный маркер).
Служба поддержки Triple-play с гарантиями пропускной способности для приложений высокого качества
Предлагайте высокую пропускную способность для услуг Triple-Play, таких как IPTV, видеонаблюдение. Встроенные возможности QoS и гибкие технологии организации очередей гарантируют высокое качество услуг.
Богатый набор протоколов многоадресной рассылки (IGMP Snooping, IGMP v1/v2, PIM-SM) поддерживает до 2K многоадресных групп и 4K логических репликаций на группу. С программным обеспечением операционной системы полностью поддерживаются служба IPTV и управление задержками многоадресной рассылки.
Комплексная политика сетевой безопасности
Поддержка контроля безопасности класса абонента/класса коммутатора/класса сети.
IPv4/IPv6/MAC ACL может фильтровать IPv4/IPv6/пакеты без IP соответственно. Кроме того, доступен расширенный ACL IPv4/IPv6, который может соответствовать информации Layer2/layer3/layer4 в одном правиле. Список ACL может применяться к физическим портам/vlan/группе портов/группе vlan. Члены группы портов или группы vlan совместно используют набор списков ACL и сохраняют ресурс TCAM.
Функции ARP Inspection и IP Source Guard предотвращают злонамеренную атаку ARP на сеть. Поддержка функций защиты трафика ЦП, Storm Control и оптимизации нагрузки ЦП. Поддержка централизованной функции аутентификации 802.1x для запрещенного доступа к сети незаконного пользователя.
Удобные функции управления
Поддержка различных интерфейсов управления, включая консольный порт/межполосные сетевые порты/межполосный сетевой порт/порт USB. Поддержка SNMP v1/v2/v3, поддержка CLI (интерфейс командной строки), веб-управления, подключения Telnet и FTP. Поддержка OAM, чтобы сделать управление более удобным, и поддержка SSH2.0, SSL и т. Д. Для обеспечения безопасности управления.
П/Н | DCSL3C-02C24X-5S |
Предоставляемые фиксированные порты | 24 порта 10G SFP +, 2 порта 100G QSFP28 |
RS-232 Последовательные порты | 1 RJ-45 Порт, расположенный с левой стороны задней панели |
Порты управления | 1 RJ-45 Внеполосные порты управления, расположенные с левой стороны задней панели |
Порты УСБ | 1 USB-порт типа A, расположенный с левой стороны задней панели |
Мощность переключателя | 2,56 Тбит/с |
Пропускная способность | 1904,64 Мпс |
Задержка | 660нс |
ЦПУ | SOC (двухъядерный, ARM A53) |
Память | 2 ГБ |
Вспышка | 8 ГБ (eMMC) |
Память буфера пакетов | 9 МБ |
Электропитание | |
Переменного тока | Рабочее напряжение: 100 ~ 240 В; 50/60 Гц Максимальное напряжение: 90 ~ 264 В; 47 ~ 63 Гц |
Постоянный ток | Максимальное напряжение: -48 ~ -60 В |
Hvdc | Не поддержка |
Электропитание | Поддержка |
Вариант воздушного потока | Воздушный поток спереди-сзади/сзади-спереди |
Количество вентиляторов | 3 |
Размер продукта | 44x442x378 мм (В×Ш×Г) |
Вес нетто | 5,95 кг |
Типичное притяжение мощности | 44 Вт |
Максимальная сила рисовать | 59 Вт |
MTBF (час) | 206988 |
MTBF (год) | 23,63 |
Рабочая температура | 0 ° C ~ 45 ° C |
Температура хранения | -40 ° C ~ 70 ° C |
Относительная влажность | 0 ° C ~ 95% (без конденсации |
Спецификация программного обеспечения
Особенности | Описание | Профиль по умолчанию | Расширенный-буфер | Профиль IPv6 | Профиль Layer3 | Профиль Ипрана | ||||||||
Джамбо рамка | Максимум. размер большого кадра | 9600 | ||||||||||||
Одноадресный MAC | Емкость MAC-адреса | 98304 | 12288 | 98304 | ||||||||||
Скорость обучения MAC (SW) | > 4000pps | |||||||||||||
Скорость обучения MAC (HW) | > 10 Гбит/с | |||||||||||||
MAC адрес черной дыры | 128 | |||||||||||||
Многоадресная МАС | Емкость MAC-адреса | 2048 | 1024 | 2048 | ||||||||||
Vlan | Идентификаторы VLAN | 4094 | ||||||||||||
Экземпляры vlan | 4094 | |||||||||||||
VLAN для включения статистики | 256 | |||||||||||||
Сопоставление VLAN | Таблица отображения максимума | 64 | ||||||||||||
Максимальное количество правил | 1024 | |||||||||||||
ЭВС | Максимальный номер EVC | 4094 | ||||||||||||
Агрегация ссылок (Статический и LACP) | Максимальный член Количество в группе | 128 | ||||||||||||
Максимальный номер группы | 64 | |||||||||||||
Режим ключа баланса нагрузки | Static/dlb/rr/упругий/самовосстанавливающийся | |||||||||||||
Время конвергенции | <50 мс | |||||||||||||
Классификация VLAN | Максимальный номер правила | 4096 | ||||||||||||
Максимальный номер группы | 1 | |||||||||||||
Емкость правила на основе MAC | 512 | 384 | 512 | |||||||||||
Емкость правил на основе IPv4 | 448 | 256 | 1024 | 512 | ||||||||||
Емкость правил на основе IPv6 | 32 | 256 | 0 | 0 | ||||||||||
Правило на основе протокола Вместимость | 7 | |||||||||||||
СТП | Время конвергенции | <30 с | ||||||||||||
РСТП | Время конвергенции | <1 с | ||||||||||||
МСТП | Номер экземпляра MSTP | 64 | ||||||||||||
Время конвергенции | <1 с | |||||||||||||
ERP | Максимальный номер домена | 16 | ||||||||||||
Номер кольца | 1 Первичное кольцо/домен 2 Суб кольцо/домен | |||||||||||||
Максимальная защита Номер экземпляра на кольцо | 64 | |||||||||||||
Время переключения | <50 с | |||||||||||||
G.8031 | Номер группы | 256 | Н/А | Н/А | 16 | |||||||||
Время переключения | <50 мс | |||||||||||||
G.8032 | Кольца | 128 | Н/А | Н/А | 16 | |||||||||
Максимальное количество портов членов На кольцо | 256 | Н/А | Н/А | 32 | ||||||||||
Время переключения | <50 мс | |||||||||||||
CFM(802.1ag) | Максимальный номер сеанса | 512 | ||||||||||||
Максимальный номер домена | 8 | |||||||||||||
Типы интервалов CCM | 7 | |||||||||||||
СКК минимальная иннервируйте | 3,3 мс | |||||||||||||
Максимальный номер MEP вниз | 1024 | |||||||||||||
Максимальный номер MEP | 1024 | |||||||||||||
Максимальный номер LMEP | 1024 | |||||||||||||
АРП | Емкость ARP | 12288 | 4096 | 6144 | 16384 | 12288 | ||||||||
IPv4 | Фиб | 57344 | 28672 | 12288 | 57344 | 57344 | ||||||||
ECMP | Группа ecmp | 240 (Поделиться с IPv6) | ||||||||||||
ПБР | Карта маршрута политики | 64 | ||||||||||||
Маршрутизация ACE на основе политик | 256 | 128 | 256 | 128 | ||||||||||
ОСП | Максимальное статическое соседи | 256 | ||||||||||||
Максимальный сводный адрес | 2048 | |||||||||||||
МПМК | Таблица многоадресной маршрутизации | 2048 | 512 | 1024 | 2048 | 1024 | ||||||||
Многоадресная маршрутизация Нисходящие интерфейсы | 4096 | 1024 | 2048 | 5120 | 2048 | |||||||||
IGMP Снупинг | Максимальное количество групп | 2048 | ||||||||||||
Максимальное число членов | 8192 | |||||||||||||
МВР | Максимальный номер группы | 2048 | 512 | 1024 | 2048 | 1024 | ||||||||
Максимальное число членов | 4096 | 1024 | 2048 | 4096 | 2048 | |||||||||
Маршрут хоста | Емкость ndp | 2048 | 1024 | 4096 | 0 | 2048 | ||||||||
IPv6 | IPv6 | 4096 | 1024 | 6144 | 0 | 240 | ||||||||
Группа ecmp | 240 (Поделиться с IPv4) | 0 | 0 | |||||||||||
МПМК | Таблица многоадресной маршрутизации | 256 | 256 | 512 | 0 | 0 | ||||||||
Количество интерфейсов Которые поддерживают многоадресную рассылку Таблица маршрутизации | 512 | 512 | 1024 | 0 | 0 | |||||||||
МВР в6 | Максимальный номер входа | 256 | 0 | 512 | 0 | 0 | ||||||||
Максимальный член Номер | 512 | 0 | 1024 | 0 | 0 | |||||||||
IP туннель | Емкость туннеля однорангового | 8 | 8 | 8 | 8 | 8 | ||||||||
Номер очереди на порт | Очередь забросов Uni | 8 | ||||||||||||
Многоадресная очередь | 1 | |||||||||||||
Монитор очереди | 1 | |||||||||||||
Буфер пакетов | Буфер системных пакетов | 4,5 МБ | 9 МБ | 4,5 МБ | 4,5 МБ | 4,5 МБ | ||||||||
Гранулярность | Полицейская гранулярность | 0 ~ 2 м: 10 К 2 м ~ 100 м: 40 К 100 м ~ 1 г: 80 К 1G ~ 2G: 120K 2G ~ 4G: 250 К 4G ~ 10G: 500 К | ||||||||||||
Гранулярность формы очереди | ||||||||||||||
Гранулярность формы порта | 10k | |||||||||||||
Вход потока | Входной порт QoS ipv4 Записи потока | 1532 | ||||||||||||
Входной порт QoS ipv6 Записи потока | ||||||||||||||
Входной порт QoS поток Записи статистики | 128 | |||||||||||||
IPv4 ACL | ACL входного порта для IPv4 | 2926 | 2976 | Правила ACL Ingress и Egress используют отдельный пул ресурсов. Правило Ingress IPv4/IPv6/MAC ACL совместно использует ресурс Ingress, а правила Egress совместно используют ресурс Egress. | ||||||||||
Вход VLAN ACL для IPv4 | ||||||||||||||
ACL порта выхода для IPv4 | 878 | 928 | ||||||||||||
Выход VLAN ACL для IPv4 | ||||||||||||||
IPv6 ACL | ACL входного порта для IPv6 | 2926 | 0 | 0 | ||||||||||
Acl входа VLAN для IPv6 | ||||||||||||||
ACL порта выхода для IPv6 | 878 | 0 | 0 | |||||||||||
Выход VLAN ACL для IPv6 | ||||||||||||||
Статистика расхода ACL | Входные записи статистики потока ACL | 1022 | ||||||||||||
Записи статистики потока выхода acl | 1023 | |||||||||||||
КОПП | Правила КПП | 249 | 250 | |||||||||||
Записи статистики потока COPP | 249 | 250 | ||||||||||||
ОДФ | Правила UDF | 256 | ||||||||||||
Записи статистики потока UDF | 64 | |||||||||||||
Защита источника IP | Максимальное количество правил IPv4 | 768 | 512 | 512 | 512 | |||||||||
Максимальное количество правил IPv6 | 64 | 128 | 0 | 0 | ||||||||||
MAC 802.1X | Максимальное количество записей | 512 | ||||||||||||
DHCP Снупинг | Максимальный связанный вход | 4096 | ||||||||||||
Ipfix | Входные записи IPFIX | 8192 | ||||||||||||
Ресурс проникновения IPFIX | 8192 | |||||||||||||
БФД | Максимальный номер сеанса | Поделиться 128 | ||||||||||||
S-BFD | Максимальный номер сеанса | |||||||||||||
ВРРП | Максимальный номер группы | 255 | ||||||||||||
Смарт Линк | Максимальный номер группы | 16 | ||||||||||||
Максимальный номер экземпляра | 64 | |||||||||||||
Время переключения | <50 мс | |||||||||||||
Ссылка монитора | Максимальный номер группы | 16 | ||||||||||||
Максимум вверх-ссылка Количество в группе | 24 | |||||||||||||
Максимум вниз-ссылка Количество в группе | 24 | |||||||||||||
МЛАГ | Максимальный номер группы MLAG | 63 | ||||||||||||
ВАРП | Виртуальный IP номер на порт | 15 | ||||||||||||
Vxlan | Туннель vxlan | 6144 | 4088 | 2040 | ||||||||||
ВНИ | 2000 | 2000 | 2000 | 2000 | 1000 | |||||||||
VTEP сверстник | 1024 | 1024 | 1024 | 1024 | 256 | |||||||||
Тип | Под тип | Особенность | ||||||||||||
Основные характеристики Ethernet | Ethernet | Интерфейс | Режимы работы интерфейса Ethernet (полный дуплекс, полудуплекс и автосогласование) | |||||||||||
Операционные ставки интерфейса Ethernet | ||||||||||||||
Большая рамка | ||||||||||||||
Port-x connect | ||||||||||||||
Поток-контроль | Управление потоком tx/rx | |||||||||||||
Шторм-контроль | Порт на основе Storm-Control | |||||||||||||
Storm-Control на базе VLAN | ||||||||||||||
Порт-блок | Блок портов (знать-мультикаст/широковещание) | |||||||||||||
Порт-изолят | L2/L3/Все порты-изолировать | |||||||||||||
Изолят Uni-направления | ||||||||||||||
Туннель протокола L2 | Туннель протокола L2 (поддержка CDP/CFM/DOT1X/LLDP/SLOW -PROTO/STP/VTP) | |||||||||||||
Прямой режим | Хранить-и-вперед | |||||||||||||
Отрезок-через | ||||||||||||||
Vlan | Режим доступа к VLAN | Доступ/Магистральные | ||||||||||||
VLAN по умолчанию | ||||||||||||||
Классификация VLAN | Классификация VLAN (на основе портов/на базе Mac/на основе IP/на основе прототипов) | |||||||||||||
QinQ | Базовый QinQ | |||||||||||||
Селективный QinQ | ||||||||||||||
Отображение VLAN (преобразование VLAN 1:1) | ||||||||||||||
Отображение VLAN (N:1 преобразование VLAN) | ||||||||||||||
Статистика VLAN | Статистика VLAN | |||||||||||||
Частный VLAN | Частный VLAN | |||||||||||||
Голосовой VLAN | Голосовой VLAN | |||||||||||||
Гостевой VLAN | Гостевой VLAN | |||||||||||||
МАК | Таблица MAC адресов | Автоматическое обучение и старение MAC-адресов | ||||||||||||
Очистить FDB на основе PORT VLAN | ||||||||||||||
Аппаратное обучение | ||||||||||||||
Статические и динамические записи MAC-адресов | ||||||||||||||
Обнаружение взлома MAC | Обнаружение взлома MAC | |||||||||||||
Портовый мост | Портовый мост | |||||||||||||
ЛАГ | Агрегация ссылок | Статический-LAG & LACP | ||||||||||||
Статический баланс нагрузки (SLB) | ||||||||||||||
Динамический баланс нагрузки (DLB) | ||||||||||||||
Круговой баланс нагрузки (RR) | ||||||||||||||
ЛАГ-самовосстановление | ||||||||||||||
Взвешенное агрегирование ссылок | ||||||||||||||
Характеристики кольцевой защиты Ethernet | ХСТП | СТП | Протокол связующего дерева | |||||||||||
РСТП | Протокол быстрого связующего дерева | |||||||||||||
МСТП | Протокол связующего дерева с несколькими экземпляром | |||||||||||||
Защита протокола связующего дерева | Фильтр/защита bpdu | |||||||||||||
Защита корня | ||||||||||||||
Защита петли | ||||||||||||||
Анти-атака TC -BPDU | ||||||||||||||
ERPS | ERPS | Одиночное кольцо ERPS | ||||||||||||
Тангенс кольца ERPS | ||||||||||||||
Пересекающиеся кольца ERPS | ||||||||||||||
Совместим с RRPP | ||||||||||||||
G.8031 | G.8031 | G.8031 Защита линейной сети Ethernet | ||||||||||||
G.8032 | G.8032 | G.8032 v1/v2 | ||||||||||||
Одиночное кольцо | ||||||||||||||
Суб кольцо | ||||||||||||||
Цикл обратного обнаружения | Цикл обратного обнаружения | Петля назад-обнаружение | ||||||||||||
Многоадресная Layer2 | Многоадресная рассылка Layer2 | Слежка igmp | Слежка IGMPv1/v2/v3 | |||||||||||
Быстрый отпуск | ||||||||||||||
Статическая группа слежения IGMP | ||||||||||||||
МВР | MVR (многоадресная регистрация VLAN) | |||||||||||||
IPv4 Экспедирование | АРП | АРП | Статические и динамические записи ARP | |||||||||||
Старение записей ARP | ||||||||||||||
Безвозмездный ARP | ||||||||||||||
ARP прокси | Базовые ARP-прокси | |||||||||||||
Локальный ARP-прокси | ||||||||||||||
Многоадресная маршрутизация IPv4 | Статические маршруты IPv4 | Статические маршруты IPv4 | ||||||||||||
Маршруты черных дыр | ||||||||||||||
Совместная работа с IP SLA | ||||||||||||||
Виртуальная маршрутизация и пересылка (VRF) | ||||||||||||||
Проверка URPF | ||||||||||||||
РИП | РИП v1/v2 | |||||||||||||
OSPFv2 | OSPF v2 | |||||||||||||
ИС-ИС | ИС-ИС | |||||||||||||
Расширения IS-IS для сегментной маршрутизации | ||||||||||||||
Bgp | IBGP | |||||||||||||
ЭБГП | ||||||||||||||
Политика маршрута | Маршрут-карта | |||||||||||||
IPv4 префикс-лист | ||||||||||||||
ПБР | Маршрутизация на основе политик (PBR) | |||||||||||||
ICMP | Перенаправление ICMP | |||||||||||||
ICMP недоступен | ||||||||||||||
ECMP | ЕКМП (SLB) | |||||||||||||
ECMP(DLB) | ||||||||||||||
ЕКМП (РР) | ||||||||||||||
ЭКМП, самовосстановление | ||||||||||||||
IP ненумерованный | ||||||||||||||
Многоадресная маршрутизация IPv4 | IGMP | IGMP v1/v2/v3 | ||||||||||||
IGMP-прокси | ||||||||||||||
Сопоставление IGMP SSM | ||||||||||||||
ПИМ | ПИМ-СМ | |||||||||||||
ПИМ-ССМ | ||||||||||||||
ПИМ-ДМ | ||||||||||||||
IPv6 Экспедирование | Базовый протокол IPv6 | ICMPv6 | ICMPv6 | |||||||||||
НДП | НДП | |||||||||||||
ПМТУ | ПМТУ | |||||||||||||
Многоадресная маршрутизация IPv6 | Статические маршруты IPv6 | Статические маршруты IPv6 | ||||||||||||
РИПНГ | РИПНГ | |||||||||||||
БГП4 | БГП4 | |||||||||||||
OSPF v3 | OSPF v3 | |||||||||||||
ИС-ИС | ИС-ИС | |||||||||||||
Vrrp v3 | Vrrp v3 | |||||||||||||
Многоадресная маршрутизация IPv6 | MLD v1/v2 | MLD v1/v2 | ||||||||||||
MLD v1/v2 слежка | MLD v1/v2 слежка | |||||||||||||
МВР 6 | МВР 6 | |||||||||||||
ПИМ-СМ v6 | ПИМ-СМ v6 | |||||||||||||
IP туннель | IPv6 через туннель IPv4 | IPv6 через туннель IPv4 | ||||||||||||
Туннель 6to4 | Туннель 6to4 | |||||||||||||
Туннель isatap | Туннель isatap | |||||||||||||
IPv6 сервис | DHCPv6 | Реле DHCPv6 | ||||||||||||
DHCPv6 слежка | ||||||||||||||
Политика маршрута IPv6 | IPv6 Префикс-список | |||||||||||||
Особенности надежности устройства | БФД | БФД | BFD для статического маршрута | |||||||||||
BFD для OSPFv2 | ||||||||||||||
BFD для VRRP/трека | ||||||||||||||
BFD для PBR | ||||||||||||||
ВРРП | ВРРП | ВРРП | ||||||||||||
Трек для VRRP | ||||||||||||||
Умная связь | Умная связь | Мульти-экземпляр | ||||||||||||
Баланс нагрузки | ||||||||||||||
Мульти-связь | ||||||||||||||
Монитор-ссылка | ||||||||||||||
МЛАГ | МЛАГ | Основной mlag | ||||||||||||
Бесхозный порт mlag | ||||||||||||||
Ethernet ОАМ | ЭФМ | EFM (802.3ah) | Автоматическое обнаружение | |||||||||||
Сетевое обнаружение неисправности | ||||||||||||||
Ручка неисправности сети | ||||||||||||||
Дистанционный петлитель | ||||||||||||||
CFM | CFM (802.1ag) | Аппаратное обнаружение CCM | ||||||||||||
Мак Пинг | ||||||||||||||
Трассировки MAC | ||||||||||||||
Y.1731 | Y.1731 | Измерение задержки и джиттера | ||||||||||||
QoS Особенности | QoS | Классификация трафика | Классификация трафика на основе COS/DSCP (простая классификация) | |||||||||||
Классификация трафика на основе ACL (Комплексная классификация) | ||||||||||||||
Классификация трафика на основе внутреннего заголовка туннельных пакетов | ||||||||||||||
Трафик поведения | Планирование очереди | |||||||||||||
Примечание приоритетных полей (COS/DSCP) пакета на основе ACL | ||||||||||||||
Примечание приоритетных полей (COS/DSCP) пакета на основе таблицы карты | ||||||||||||||
Перенаправление потока | ||||||||||||||
Зеркало потока | ||||||||||||||
Дорожная полиция | Дорожная полиция основана на направлении (в/из) порта | |||||||||||||
Дорожная полиция на основе направления (в/из) VLAN | ||||||||||||||
Дорожная полиция основана на направлении (в/из) потока | ||||||||||||||
Дорожная полиция на основе направления (в/из) агрегированного потока | ||||||||||||||
Формирование трафика | Формирование трафика на основе очереди | |||||||||||||
Формирование трафика на основе портов | ||||||||||||||
Управление перегрузками | Планирование SP (строгий приоритет) | |||||||||||||
WDRR (взвешенный дефицит раунд robin) планирование | ||||||||||||||
Смешанное планирование SP WDRR | ||||||||||||||
Избежание перегрузки | Падение хвоста (TD) | |||||||||||||
Взвешенное случайное раннее обнаружение (WRED) | ||||||||||||||
Статистика трафика | Количество пакетов и статистика байтов на основе классификации трафика | |||||||||||||
Количество пакетов и статистика байтов на основе цвета после контроля трафика | ||||||||||||||
Статистика переадресованных и отбрасываемых пакетов и байтов | ||||||||||||||
ECN (явное уведомление о перегрузке) | ECN метки на основе хвоста падение | |||||||||||||
ECN метки на основе WRED | ||||||||||||||
Виртуальная сеть | Туннель | Виртуальный шлюз | VARP (виртуальный-ARP) | |||||||||||
VARP подсеть | ||||||||||||||
Vxlan |
| |||||||||||||
Распределенный шлюз VxLAN | ||||||||||||||
VxLAN активный-активный доступ | ||||||||||||||
Наложение сети на основе VxLAN | ||||||||||||||
Пакет протокола L2 проходит через | ||||||||||||||
Редактирование DSCP во внешнем заголовке VxLAN | ||||||||||||||
Редактирование архетипа во внутреннем заголовке VxLAN | ||||||||||||||
БГП ЭВПН | ||||||||||||||
Поддержка включения/отключения наложения разделенного горизонта для-VNI | ||||||||||||||
Туннель GRE | Туннель GRE | |||||||||||||
Туннель nvGRE | Туннель nvGRE | |||||||||||||
Туннель Женева | Туннель Женева | |||||||||||||
ДКБ | ДКБКС | Поддержка LLDP DCBX TLV | ||||||||||||
ПФК | ПФК | |||||||||||||
Особенности метро | ИПРАН | ЛДП | ЛДП | |||||||||||
Пересылка MPLS | Пересылка MPLS | |||||||||||||
ВПВС | ВПВС | |||||||||||||
Vpls | Vpls | |||||||||||||
МПЛС ОАМ | МПЛС ОАМ | |||||||||||||
Статистика MPLS | Статистика MPLS | |||||||||||||
Л2ВПН | Л2ВПН | |||||||||||||
Л3ВПН | Л3ВПН | |||||||||||||
СКЛ | ПЛС АКЛ | |||||||||||||
QoS | MPLS QoS | |||||||||||||
СР | Сегментная маршрутизация на основе MPLS | |||||||||||||
Безопасность и управление | Безопасность системы | SSH | SSH v1/v2 | |||||||||||
Генерация ключей RSA | ||||||||||||||
Радиус | Радиус | |||||||||||||
ТаКАС | ТаКАС | |||||||||||||
ААА | Аутентификация | |||||||||||||
Авторизация | ||||||||||||||
Бухгалтерия | ||||||||||||||
Dot1x | Порт на основе dot1x | |||||||||||||
На основе MAC dot1x | ||||||||||||||
Гостевой VLAN | ||||||||||||||
СКЛ | АКЛ МАК/ИП | |||||||||||||
Основной режим ACL | ||||||||||||||
Порт-группа ACL | ||||||||||||||
VLAN-группа ACL | ||||||||||||||
IPv6 ACL | ||||||||||||||
СКЛ УДФ | ||||||||||||||
Диапазон времени | ||||||||||||||
Осмотр arp | Осмотр arp | |||||||||||||
P защита источника | Защита источника ip | |||||||||||||
Безопасность портов | Ограничение на обучение MAC-адресов на интерфейсе | |||||||||||||
Безопасность VLAN | Ограничение на обучение MAC-адресов в VLAN | |||||||||||||
Политика плоскости управления (CoPP) | Черный список/Белый список | |||||||||||||
Ограничение тарифа | ||||||||||||||
Ограничение трафика ЦП | Ограничение трафика ЦП | |||||||||||||
Предотвратить DDOS атаку | Предотвращение DDOS-атак (ICMP Flood/Smurf/Fragile/LAND/SYN Flood) | |||||||||||||
Фильтр входа | Фильтрация ACL Telnet/SSH | |||||||||||||
Фильтрация Telnet/SSH IPv6 ACL | ||||||||||||||
Обнаружение взлома звена | Обнаружение взлома звена | |||||||||||||
Сетевое управление | DHCP | Сервер dhcp | ||||||||||||
Реле dhcp | ||||||||||||||
DHCP слежка | ||||||||||||||
Клиент DHCP | ||||||||||||||
Опция 82 DHCP | ||||||||||||||
Опция 252 DHCP | ||||||||||||||
РМОН | РМОН | |||||||||||||
Sflow | Sflow v4/v5 | |||||||||||||
IP SLA | IP SLA | |||||||||||||
Ipfix | Ipfix | |||||||||||||
Задержка/монитор буфера | Монитор задержки | |||||||||||||
Буферный монитор | ||||||||||||||
ЭФД | Обнаружение потока слонов | |||||||||||||
НТП | Протокол сетевого времени (NTP) | |||||||||||||
PTP (протокол точного времени IEEE 1588) | Прозрачные часы (TC) | |||||||||||||
Граничные часы (BC) | ||||||||||||||
Отключить | Отключить обнаружение и восстановление | |||||||||||||
ДНС | Статический клиент DNS | |||||||||||||
НИПМ | НИПМ | |||||||||||||
Обслуживание конфигурации | Услуги терминала | Интерфейс командной строки | Конфигурации через CLI (интерфейс командной строки) | |||||||||||
Справочная информация | Конфигурация баннеров | |||||||||||||
Справочная информация на английском языке | ||||||||||||||
Обслуживание терминалов | Обслуживание VTY терминала | |||||||||||||
Консольный терминал обслуживания | ||||||||||||||
Управление конфигурацией | Интерфейс управления | Интерфейс и конфигурация управления Inband | ||||||||||||
Внешний интерфейс управления и конфигурация | ||||||||||||||
Управление привилегиями пользователей | Привилегированный приоритет пользователя и привилегированные команды | |||||||||||||
СНМП | Сетевое управление на основе SNMP v1/v2c/v3 | |||||||||||||
Государственные и частные MIB | ||||||||||||||
Публичная и частная ловушки | ||||||||||||||
WEB | Конфигурация и управление на основе WEB UI | |||||||||||||
RPC-API | Конфигурация и управление на основе RPC-API | |||||||||||||
Умный кон фиг | Smart con fig (автоматическая настройка при запуске системы) | |||||||||||||
ОВСДБ | Конфигурация и управление на основе OVSDB | |||||||||||||
Конфигурация системного профиля | Измените спецификации системы, выбрав различные профили STM | |||||||||||||
Контроль лицензий | Конфигурация функции на основе лицензии | |||||||||||||
Восстановить заводскую конфигурацию по умолчанию | Восстановить заводскую конфигурацию по умолчанию | |||||||||||||
Файловая система | Файловая система | Файловая система (поддержка управления каталогами и файлами) | ||||||||||||
Загрузка и загрузка | Загрузка и загрузка файлов через FTP или TFTP | |||||||||||||
Загрузка и загрузка файлов через X modem | ||||||||||||||
Отладка и обслуживание | Отладка | Функции отладки для каждого модуля | ||||||||||||
Отладка icmp | ||||||||||||||
БХМ | Монитор программного процесса: монитор сердца Beat | |||||||||||||
Аппаратные часы Dog | ||||||||||||||
Журнал & будильник | Отображение использования процессора и сигнал тревоги | |||||||||||||
Отображение использования памяти и сигнализация | ||||||||||||||
Температура устройства, блок питания, отображение состояния ВЕНТИЛЯТОРА и сигнал тревоги | ||||||||||||||
Журналы операций пользователей | ||||||||||||||
Управление журналами, сигналами тревоги и отладочной информацией | ||||||||||||||
ДКТ | Виртуальный тест кабеля | |||||||||||||
Диагностика системы | Подробная диагностика-сбор информации | |||||||||||||
Перезагрузка | Ручная перезагрузка | |||||||||||||
Расписание перезагрузки | ||||||||||||||
Перезагрузка Регистрация информации | ||||||||||||||
Диагностика сети | Пинг | |||||||||||||
IPv6 Пинг | ||||||||||||||
Трасса-маршрут | ||||||||||||||
Зеркало | Зеркало порта | |||||||||||||
Зеркало потока | ||||||||||||||
Удаленное зеркало | ||||||||||||||
Зеркало Мульти-назначения (м: н) | ||||||||||||||
Использовать CPU как источник зеркала | ||||||||||||||
Использовать ЦП как зеркальное назначение и анализировать пакет | ||||||||||||||
ЕРСПАН | ||||||||||||||
Статистика ЦП | CPU/Из статистики пакетов CPU | |||||||||||||
L2 Пинг | Обнаружение сетевого подключения Layer2-L2Ping (MAC-Ping/Trace) | |||||||||||||
UDLD | Обнаружение однонаправленного канала | |||||||||||||
Однонаправленный | Однонаправленная пересылка волокна | |||||||||||||
Петля назад | Петля порта назад | |||||||||||||
Аппаратная петля назад (внутренняя/внешняя) | ||||||||||||||
Системное время | Конфигурация времени | |||||||||||||
Часовой пояс | ||||||||||||||
Обновление версии | Обновление системного программного обеспечения | Обновление с помощью локального файла образа | ||||||||||||
Обновление с помощью удаленного TFTP сервера | ||||||||||||||
Обновление загрузки u | Онлайн обновление u boot | |||||||||||||
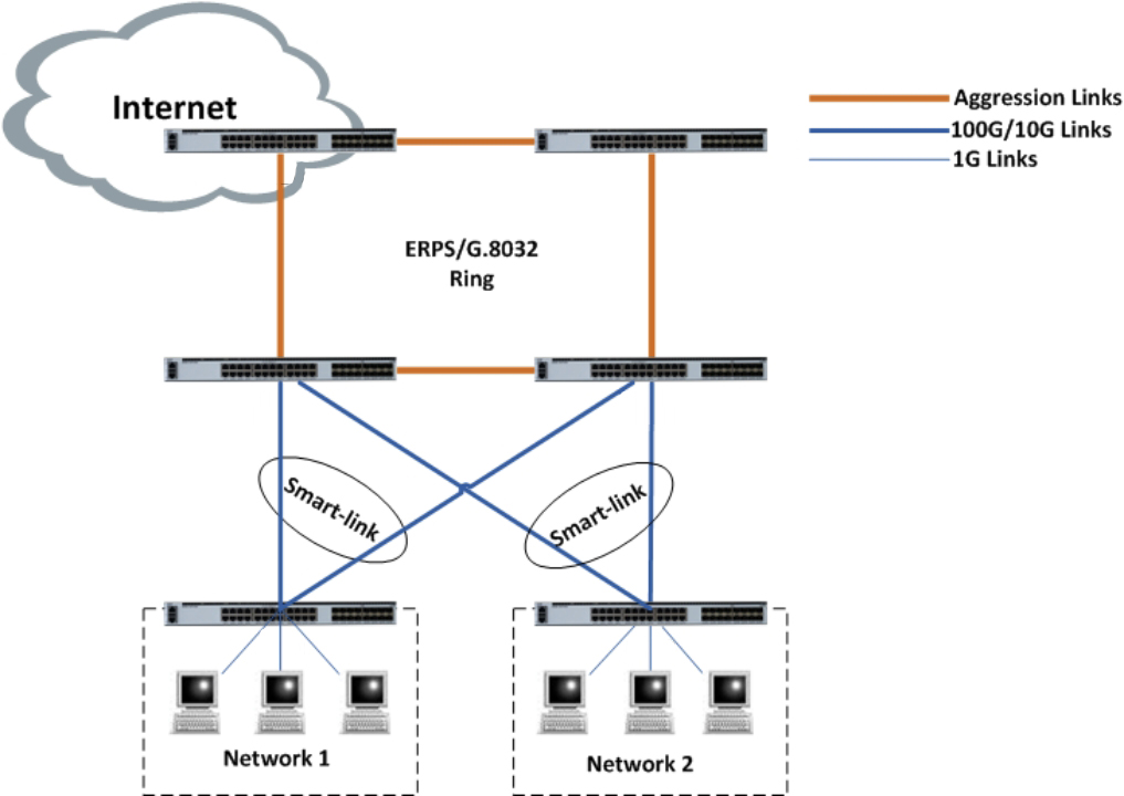
Применение


П/Н | Описание |
DCSL3C-02C24X-5S | Стандартный 1U 19 ''стойку, 24 × 10G SFP , 2 × 100G QSFP28 Двойной модульный источник питания, воздушный поток спереди-сзади/сзади-спереди, фиксированный вентилятор |
Подпишитесь сейчас, вы можете получить более 100 ценных ресурсов и белой бумаги.
Следуйте за нами, также можете получать последние продукты и отраслевую информацию в электронных письмах наших членов.Узнать подробности >>>
Позвоните нам на:
Напишите нам:
2106B, № 3D, Облако Парк Фаза 1, Bantian, Лунган, Шэньчжень, 518129, P.R.C.